后台安装教程:
0、PHP(选择7.2,其它版本不兼容)
1、上传源码到服务器
2、设置网站运行目录public
3、设置thinkphp伪静态
4、导入数据库文件
5、修改.env文件数据库参数
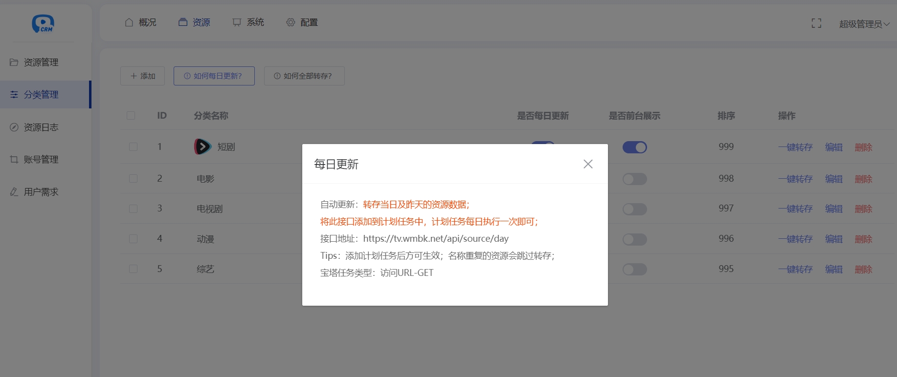
后台地址:https://你的域名/qfadmin 账号密码:admin 123456
常见问题:
1、全部转存执行1分钟~5分钟后中断问题,修改超时限制 该操作用时很长,请设置最大值86400
2、非7.2版本导致的报错,请自行解决,不要再问!!!不会就百度或者老老实实用7.2
3、nginx 404 Not Found 伪静态设置,宝塔直接设置thinkphp伪静态(附件伪静态.txt)
4、如何获取夸克cookies自行百度
演示地址:https://tv.wmbk.net
前台页面:

后台页面:


源码下载地址:
https://pan.quark.cn/s/b4579fde0740
附:已去重2.6W短剧资源:
https://pan.quark.cn/s/fd0b5ba0d0e2
夸克网盘新用户转存送1T+通过下面地址注册审核通过后送15天SVIP+20T空间(3个月)
一共有27T空间,可以转存上面所有资源
本站资源大多来自网络,如侵犯你的权益请联系管理员 邮箱:63059697@qq.com 我们会第一时间进行审核删除。站内资源为网友个人学习或测试研究使用,未经原版权作者许可,禁止用于任何商业途径!请在下载24小时内删除!
如果遇到 付费才可下载浏览的文章,建议开通本站超级会员。全站所有资源“任意下免费看”。本站资源部分采用 exe自压缩技术,为防止有人不了解自解压导致无法解压,强烈建议使用电脑端下载7-zip,zip、rar解压,推荐使用WinRAR。

















暂无评论内容