源码介绍:
Mangoa_Auth 多应用授权系统是专门为个人或企业开发者打造的一款自助多应用授权程序,后端基于 PHP 原生,前端基于 EasyWeb 框架,拥有域名授权、秘钥授权、IP 授权,您可以根据您喜欢的方式进行授权验证,其中您还可以关闭授权验证等您想开启的时候随时开启授权验证即可,并且我们集成了独立的用户中心系统,用户可以自助进行注册并且购买授权,当然,也可以自助更换授权、自助下载源码、自助升级权限等,完全不用人工操作。
版本特点:
1、自定义等级权限 自定义时间套餐 自定义划分应用
2、多应用授权管理 在线加密 | 解密 授权加密二合一
3、用户自助授权 自助升级权限 系统版本递增更新
4、模板自由选择 卡密在线授权 自助更换授权
5、第三方快捷登录 版本递增更新 盗版入库处理
6、API 对接授权 远程输出广告 支付接口认证
7、应用实名检测 用户工单反馈 个人授权导入
8、额度授权 额度划分 额度套餐 应用额度购买
9、[邮件 / 短信 / 微信] 通知接入 文章发布功能
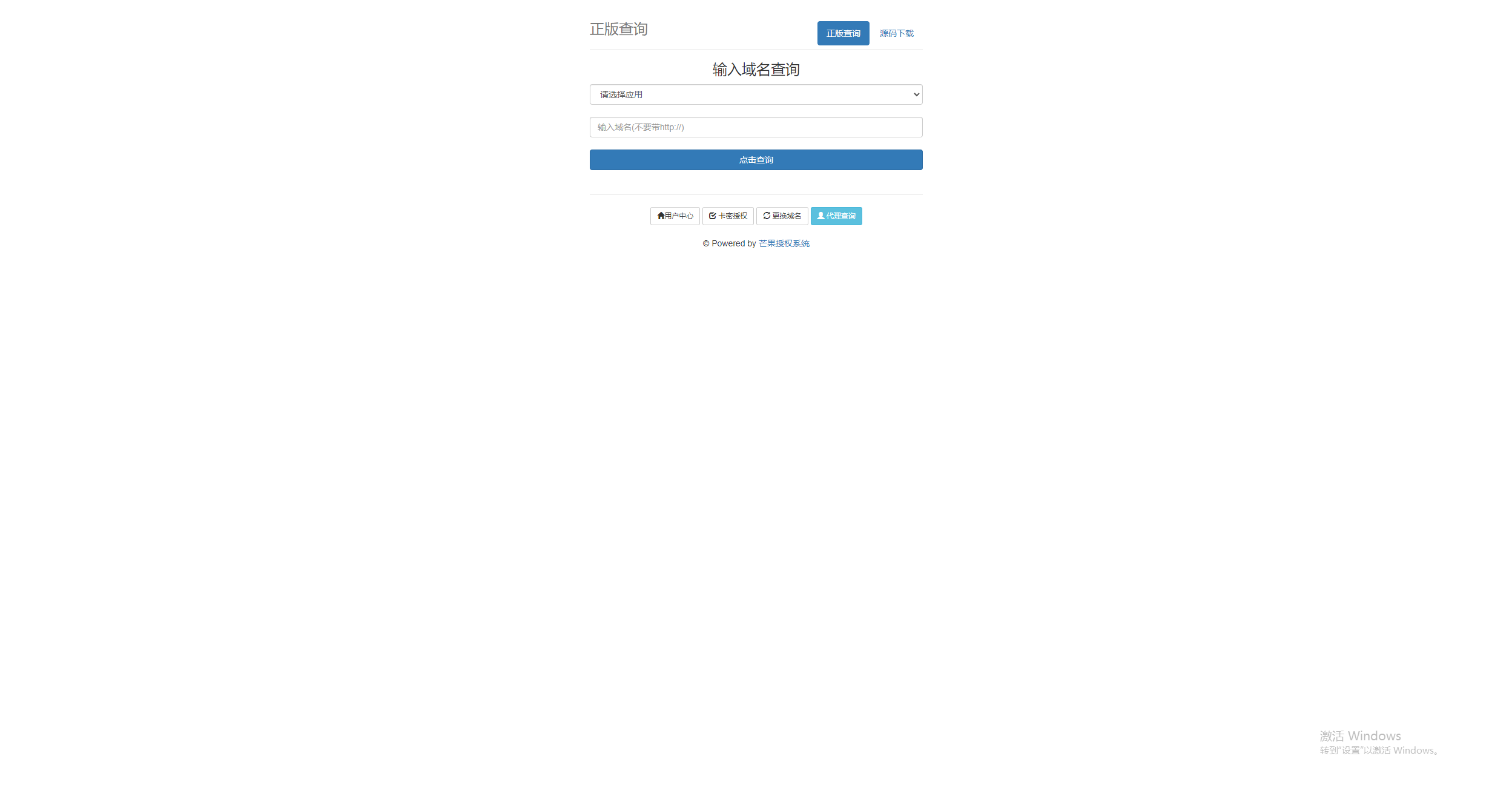
截图预览:






下载地址:
本站资源大多来自网络,如侵犯你的权益请联系管理员 邮箱:63059697@qq.com 我们会第一时间进行审核删除。站内资源为网友个人学习或测试研究使用,未经原版权作者许可,禁止用于任何商业途径!请在下载24小时内删除!
如果遇到 付费才可下载浏览的文章,建议开通本站超级会员。全站所有资源“任意下免费看”。本站资源部分采用 exe自压缩技术,为防止有人不了解自解压导致无法解压,强烈建议使用电脑端下载7-zip,zip、rar解压,推荐使用WinRAR。


















- 最新
- 最热
只看作者